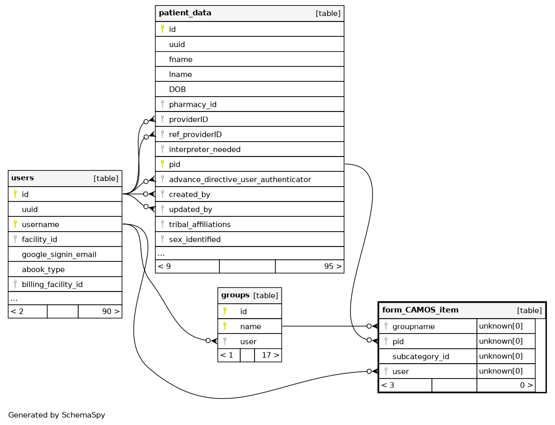
Columns
| Column | Type | Size | Nulls | Auto | Default | Children | Parents | Comments | |||
|---|---|---|---|---|---|---|---|---|---|---|---|
| groupname | Unknown | 0 | null |
|
|
The groupname that created this record. |
|||||
| pid | Unknown | 0 | null |
|
|
The internal patient identifier |
|||||
| subcategory_id | Unknown | 0 | null |
|
|
The CAMOS subcategory this item is part of. |
|||||
| user | Unknown | 0 | null |
|
|
User responsible for creating this category. |

